Luudanxi
Rìu Chiến Chấm

Nãy cũng mò mò cài UltraISO và cũng đã thực hiện được... Hehe dù sao cũng rất cám ơn bácTôi nghĩ chắc các bạn đều biết cách chép lại vào ISO nên tôi không hướng dẫn thêm, giờ có thắc mắc của bạn thì tôi đã làm như sau:
Mở file ISO với UltraISO, tìm tới sources\install.wim, delete file này đi, sau đó bạn kéo thả file install.wim mới làm vào, chọn save as là xong.
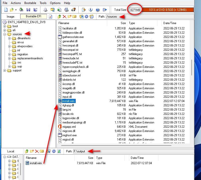
Hình dưới này thì tôi đóng khung 2 file wim cũ và mới, bạn xoá file ở khung bên trên, sau đó tìm tới nơi chứa file mới tạo ở khung bên dưới, right-click và chọn Add rồi chọn save as là xong.
![]()
Hình ISO sau khi save lại bên dưới, hình 1 cho thấy đã có làm bypass từ tools:
![]()
![]()
Sửa lần cuối:



