Chia sẻ - (13-Sep-25 25H2 26200.5074) Windows 11 dành cho old PC: UPDATABLE, ỔN ĐỊNH, MƯỢT MÀ | Page 3 | VN-Zoom | Cộng đồng Chia Sẻ Kiến Thức Công Nghệ và Phần Mềm Máy Tính

Adblocker detected! Please consider reading this notice.

We've detected that you are using AdBlock Plus or some other adblocking software which is preventing the page from fully loading.

We need money to operate the site, and almost all of it comes from our online advertising.

Please add vn-z.vn to your ad blocking whitelist or disable your adblocking software. 

All the knowledge we share is completely free. If you are willing, please support us here.

×

Chia sẻ (13-Sep-25 25H2 26200.5074) Windows 11 dành cho old PC: UPDATABLE, ỔN ĐỊNH, MƯỢT MÀ

thanhdajka

Búa Đá
Edition: Windows 11 ENTERPRISE/PRO
Version:
21H2
OS Build:
22000.65, .71, .100
System Type:
x64
Interface language:
English-US
Author: Victor24
Bản này
Windows_11_PRO-ENTERPRISE_22000.100_21H2_Non-TPM_2.0_Compliant_x64_En-US_[ACTIVATED].zip - 3.7 GB
Là nó auto active à thớt
 

NTHT1MD

Rìu Chiến Chấm
I5 8250u đã bật TPM nhưng k biết cài driver sao cho nó nhận TPM ạ, cao nhân nào fix được k ạ ? chứ tham gia inseder mà k update được


1. Bác setup bios thế là được
2. Cài bản cho máy TPM 2.0

Checksum:
Name: Windows_11_PRO-ENTERPRISE_22000.100_21H2_x64_En-US_[ACTIVATED].iso
Size: 4022239232 bytes (3835 MiB)
CRC32: 0CA1B5FB
CRC64: F0FE38AB59CBD2E2
SHA256: 0DEDC2285F0498A275E07E242A3CB03C67E4FECC8EAFA4DF701B910168AC8966
SHA1: D8CA9D8C373BBA8EC392BBE21D334363A088CF9F
BLAKE2sp: DD5DD65EAE8962E59FDE6177C2B307F8DBC280B81DB6AAE9B74BA16FF8725F17
 

trinhlebela

Rìu Sắt
1. Bác setup bios thế là được
2. Cài bản cho máy TPM 2.0

Checksum:
Name: Windows_11_PRO-ENTERPRISE_22000.100_21H2_x64_En-US_[ACTIVATED].iso
Size: 4022239232 bytes (3835 MiB)
CRC32: 0CA1B5FB
CRC64: F0FE38AB59CBD2E2
SHA256: 0DEDC2285F0498A275E07E242A3CB03C67E4FECC8EAFA4DF701B910168AC8966
SHA1: D8CA9D8C373BBA8EC392BBE21D334363A088CF9F
BLAKE2sp: DD5DD65EAE8962E59FDE6177C2B307F8DBC280B81DB6AAE9B74BA16FF8725F17
cài thì nhiều cách nhưng ý cài r join insider k được b
 

NTHT1MD

Rìu Chiến Chấm
cài thì nhiều cách nhưng ý cài r join insider k được b
bác thử bản này xem thế nào (00Proteus00 - TeamOS)
Link gg drive:


This is a little something I made for the group at LastOS.
Wanted to share with here as well since it turned out decent.
Comments welcome! Hope you like.

Consider this like a MPB. Everything should work. No support offered.

NOTE: Please forgive my ignorance. I forgot to change one setup screen
and now it is showing "LastOS 1909 PRO" instead of "LastOS 2021 Win11"
By the time I realized it, it was too late to re-do without having to
re-do the WHOLE thing. Still a decent looking end result.

About
Windows 11 Pro x64 22000.100
Updated to July 31, 2021
Language: English
Size: 3.78gb

System requirements
Processor: 1 gigahertz (GHz) or more.
Disk Space: 20gb for default install, MORE for post install programs.
Graphics adapter: Microsoft DirectX 9 or later graphics device.

Removed
Nothing

Disabled
Nothing

Added
7zip
30 Custom Cursors
DX9 Updates
Post Tenebra Lux Icon Pack
Rainmeter
Right Click Enhancer
Smart Defrag
TaskbarX
Visual Basic Runtimes
Xwidget

NOTE: Activated and included on desktop just in case.

Screenshot_17df66fb11af2f834.jpg


Screenshot_2e1737ec4557146ad.jpg


Screenshot_37d74813f3c11375d.jpg


Screenshot_62a760b42f540127f.jpg


Screenshot_7f65648d340b377a4.jpg


Screenshot_8a75acf12694cf4a3.jpg


Screenshot_94c9976ab5b70a244.jpg


Screenshot_104f8b3d26f38dd793.jpg



VIRUSSCAN.jpg
 

trinhlebela

Rìu Sắt
bác cài bản trên, rồi vào acc Insider Preview làm gì nữa????
Các bản trong topic này update phà phà từ 22000.65 -> 71 -> 100

cái chính là muốn update trong setting luôn, chứ cứ có build mới setup qua iso mát công chứ bạn
 

NTHT1MD

Rìu Chiến Chấm
cái chính là muốn update trong setting luôn, chứ cứ có build mới setup qua iso mát công chứ bạn
update trong setting show rõ ràng ở video clip này, bác chưa xem à? Cài mới từ file iso thì nói làm gì.
 

Hoang Duch2

Rồng Đỏ
I5 8250u đã bật TPM nhưng k biết cài driver sao cho nó nhận TPM ạ, cao nhân nào fix được k ạ ? chứ tham gia inseder mà k update được




Gửi bạn xem một số hình về TPM 2.0 trên máy tôi, chắc trên máy bạn bị thiếu file, tôi cũng không biết sửa thế nào nữa:

TPM-2021-08-04-205038.png



TPM-2-2021-08-04-205038.png



Hình dưới đây thì bên bạn có không?

TPM-3-2021-08-04-205038.png
 

Hoang Duch2

Rồng Đỏ
bác thử bản này xem thế nào (00Proteus00 - TeamOS)
Link gg drive:


This is a little something I made for the group at LastOS.
Wanted to share with here as well since it turned out decent.
Comments welcome! Hope you like.

Consider this like a MPB. Everything should work. No support offered.

NOTE: Please forgive my ignorance. I forgot to change one setup screen
and now it is showing "LastOS 1909 PRO" instead of "LastOS 2021 Win11"
By the time I realized it, it was too late to re-do without having to
re-do the WHOLE thing. Still a decent looking end result.

About
Windows 11 Pro x64 22000.100
Updated to July 31, 2021
Language: English
Size: 3.78gb

System requirements
Processor: 1 gigahertz (GHz) or more.
Disk Space: 20gb for default install, MORE for post install programs.
Graphics adapter: Microsoft DirectX 9 or later graphics device.

Removed
Nothing

Disabled
Nothing

Added
7zip
30 Custom Cursors
DX9 Updates
Post Tenebra Lux Icon Pack
Rainmeter
Right Click Enhancer
Smart Defrag
TaskbarX
Visual Basic Runtimes
Xwidget

NOTE: Activated and included on desktop just in case.







Screenshot_62a760b42f540127f.jpg






Screenshot_94c9976ab5b70a244.jpg


Screenshot_104f8b3d26f38dd793.jpg




Hôm qua bác có thử load về bản trên và như thường lệ bác luôn test file iso trước trên máy ảo UEFI, không ngờ nó bị đứng ở giao diện chọn từ firmware, xem kỹ lại iso thì thấy nó như hình:


2021-08-05-084859.png



Nó không có Bootable EFI, nên không thể chạy trực tiếp từ ISO trên máy ảo, buộc lòng phải dùng cách cài từ WinNTsetup cho UEFI như một bài viết trước đây bác có giới thiệu. Cài đặt thành công không có vấn đề gì cả.

Sáng nay bác lại muốn thử file ISO này với file ISO có Bootable EFI, file này là của bạn @Conthuongbome cho bác, bác chép lại toàn bộ nội dung của ISO TeamOS vào file này và save lại :

Before:

2021-08-05-091726.png



After:

Xoá mục [BOOT] và chép đè bootmgr, sau đó save lại:

2021-08-05-082357.png



Chạy thử từ firmware của VMware:

2021-08-05-082830.png



Nó chạy được đây:

2021-08-05-082858.png



Sau khi cài xong nếu dùng tools KMS38 từ desktop thì có hình này:

2021-08-05-083828.png



2021-08-05-084123.png



Nếu dùng tools Mas_1.4 thì có các hình sau:

2021-08-05-084357.png



2021-08-05-084514.png



2021-08-05-084609.png



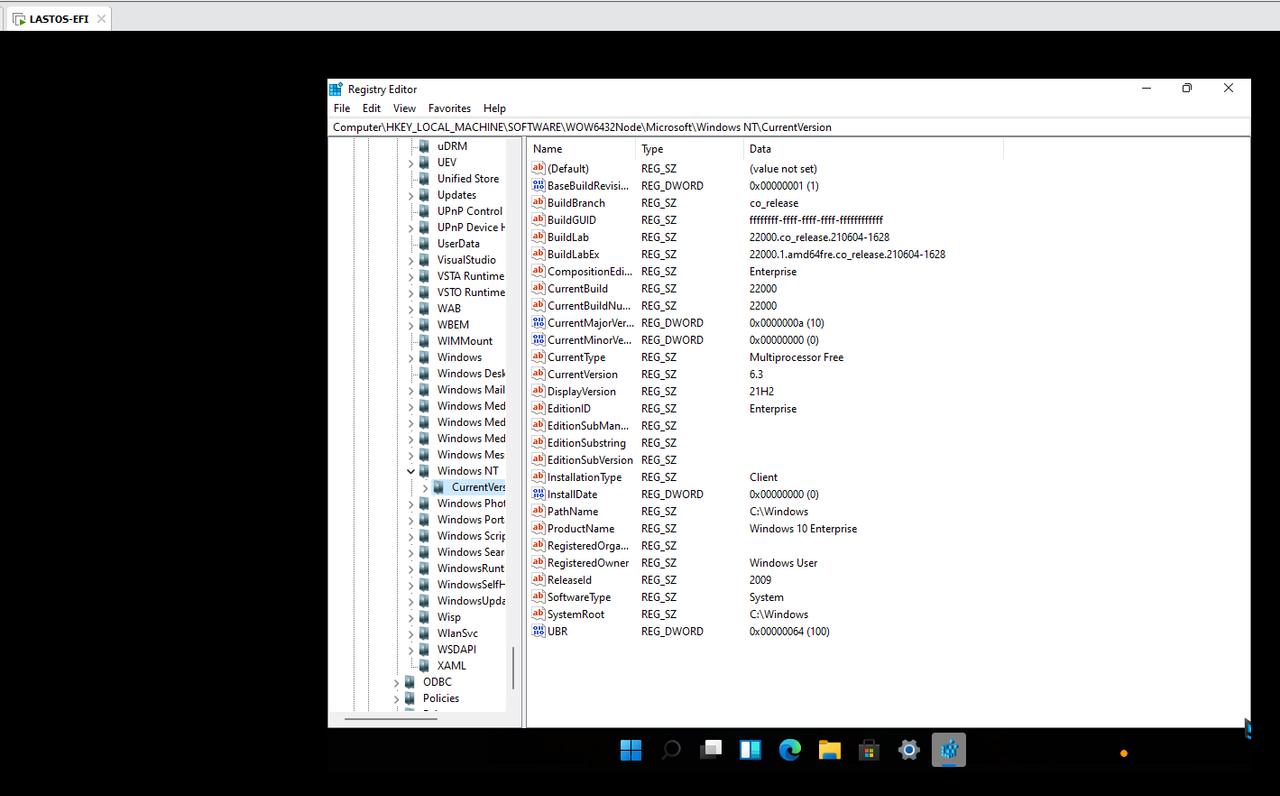
Check lại từ Registry thấy các hình sau:

2021-08-05-085047.png



2021-08-05-085140.png



Vì đã có digital license nên bác dùng thử key generic của ENT kích hoạt tiếp từ Windows:

2021-08-05-085935.png


Windows báo lỗi:

2021-08-05-090038.png



Vậy thì dùng lại Mas_1.4 xem sao và kết quả:

2021-08-05-090146.png




2021-08-05-093759.png



2021-08-05-090254.png



Cảm ơn cháu đã chia sẻ và thân chúc các bạn cài đặt thành công!






 

NTHT1MD

Rìu Chiến Chấm
Hôm qua bác có thử load về bản trên và như thường lệ bác luôn test file iso trước trên máy ảo UEFI, không ngờ nó bị đứng ở giao diện chọn từ firmware, xem kỹ lại iso thì thấy nó như hình:


2021-08-05-084859.png



Nó không có Bootable EFI, nên không thể chạy trực tiếp từ ISO trên máy ảo, buộc lòng phải dùng cách cài từ WinNTsetup cho UEFI như một bài viết trước đây bác có giới thiệu. Cài đặt thành công không có vấn đề gì cả.

Sáng nay bác lại muốn thử file ISO này với file ISO có Bootable EFI, file này là của bạn @Conthuongbome cho bác, bác chép lại toàn bộ nội dung của ISO TeamOS vào file này và save lại :

Before:

2021-08-05-091726.png



After:

Xoá mục [BOOT] và chép đè bootmgr, sau đó save lại:

2021-08-05-082357.png



Chạy thử từ firmware của VMware:

2021-08-05-082830.png



Nó chạy được đây:

2021-08-05-082858.png



Sau khi cài xong nếu dùng tools KMS38 từ desktop thì có hình này:

2021-08-05-083828.png



2021-08-05-084123.png



Nếu dùng tools Mas_1.4 thì có các hình sau:

2021-08-05-084357.png



2021-08-05-084514.png



2021-08-05-084609.png



Check lại từ Registry thấy các hình sau:

2021-08-05-085047.png



2021-08-05-085140.png



Vì đã có digital license nên bác dùng thử key generic của ENT kích hoạt tiếp từ Windows:

2021-08-05-085935.png


Windows báo lỗi:

2021-08-05-090038.png



Vậy thì dùng lại Mas_1.4 xem sao và kết quả:

2021-08-05-090146.png




2021-08-05-093759.png



2021-08-05-090254.png



Cảm ơn cháu đã chia sẻ và thân chúc các bạn cài đặt thành công!
1. Cháu cảm ơn bác đã test và thông báo kết quả cho mọi người.
2. Bác check giúp cháu vấn đề virus hoặc malware gì đó được không?
Nhiều người vẫn nghi ngại các bản build từ TeamOS ạ
 

Hoang Duch2

Rồng Đỏ
1. Cháu cảm ơn bác đã test và thông báo kết quả cho mọi người.
2. Bác check giúp cháu vấn đề virus hoặc malware gì đó được không?
Nhiều người vẫn nghi ngại các bản build từ TeamOS ạ
Hình kết quả của 3 loại AV đây cháu:

Windows Defender:

2021-08-05-213346.png



Gridinsoft Anti Malware:


2021-08-05-214330.png




Malwarebytes:

2021-08-05-214559.png



Update lên build 22000.120:

2021-08-05-220906.png
 
Sửa lần cuối:

NTHT1MD

Rìu Chiến Chấm
Ngày 06 tháng 8 năm 2021: Cập nhật 22000.120 cho những ae muốn cài mới




- Link uploadrar:
- Link fshare:

Windows_11_PRO_22000.120_21H2_X64FRE_EN-US_PRE-ACTIVATED.iso - 3.8 GB
- Link gg drive (cảm ơn bác @ThaiDoViet):

Checksum:
Name: Windows_11_PRO_22000.120_21H2_X64FRE_EN-US_PRE-ACTIVATED.iso
Size: 4074078208 bytes (3885 MiB)
CRC32: 454ED0C8
CRC64: 49131401FCBA90EB
SHA256: 1A145B7E1126FF1DECE458880FC0DB28A9B1FE9BAF8E8B0182522B4647EB007C
SHA1: C5432BAA5178D6117848C33D0C0EE49007D3161A
BLAKE2sp: 53CB1D609ABFCB879351CF5F31077B446DE748EFB1CBB0B1A3AC0E0B41F5F7E3




link uploadrar. com acc free tốc độ khá ngon
 
Sửa lần cuối:


Top